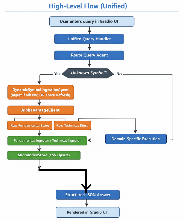
A production-grade, multi-agent financial intelligence system that answers natural-language stock queries using deterministic fundamental and technical analysis. The platform dynamically ingests missing symbols, caches structured micro-indexes, and allows users to choose between existing or freshly fetched market data, ensuring accuracy, transparency, and auditability through a unified API and interactive UI.
Tech Stack:
Python 3.11, pandas, NumPy · Alpha Vantage API · Rule-based Technical Indicators (RSI, SMA, EMA) · CSV Micro-Indexes · Gradio UI · Modular Agent Architecture · File-based Caching & Locking
This project implements an end-to-end computer vision pipeline for automated skin lesion classification using the ISIC 2018 dermoscopic dataset. Two approaches were evaluated: a custom CNN trained from scratch and a transfer learning model based on EfficientNet-B3. The system supports both 7-class diagnosis and binary malignant vs benign classification.
Model performance was evaluated using standard metrics including accuracy, precision, recall, F1-score, ROC-AUC, and confusion matrices. Grad-CAM was integrated to provide visual explainability by highlighting clinically relevant regions.
Tech Stack: Python, PyTorch, EfficientNet, OpenCV, scikit-learn, Grad-CAM, Gradio
VIEW PROJECT
Features
.tif and .pdf legal documents.json or .csv with confidence scoresTech Stack
TECH_STACK: Python 3.11, TensorFlow / Keras , Pandas, NumPy,Matplotlib, Seaborn ,LSTM Neural Network, .h5 (Keras model serialization format), Wandb (Weights & Biases) for experiment tracking. Deployment: Streamlit , Hugging Face Spaces, Version Control, Git & GitHub, miniconda
An AI-powered text analytics pipeline designed to help financial analysts & compliance teams process high volumes of textual analyst commentary, identify if the commentary is Positive / Neutral / Negative,determine whether it contains risky financial signals, and extract key entities like company names or financial instruments — all through a single, unified API.
Tech Stack:
VAR-based multivariate time series forecasting. Choose forecasting horizon from 4 to 12 weeks. Select any combination of assets: Bitcoin, Gold, and S&P 500
Forecast plot and Forecast table available for export. Built with Gradio UI for interactivity
Campaign Success Prediction – End-to-End ML Deployment on GCP Vertex AI